OnNER

OnNER: Ontology for Named Entity Representation in Scholarly Publications

Release: 2024-05-24

IRI:
http://purl.org/spatialai/onner/onner-full
Version IRI:
http://purl.org/spatialai/onner/v1/onner-full
Current Version:
1.0
Created On:
2023-02-05
Modified On:
2025-02-10
Creators:
Umayer Reza, Xuelian Zhang, Torsten Hahmann
Publisher:
Spatial Knowledge and Artificial Intelligence (SKAI) Lab, University of Maine
Download Serialization:
TTL   RDF/XML   N-Triples   JSON-LD  
Imported Ontologies:
Basic Formal Ontology (BFO)
Information Artifact Ontology (IAO)
Document Components Ontology (DoCO)
Discourse Elements Ontology (DEO)
FRBR-aligned Bibliographic Ontology (FaBiO)
Pattern Ontology
Bibliographic Reference Ontology (BiRO)
Citation Typing Ontology (CiTO)
Repository:
https://github.com/theSKAILab/OnNER
License:
Creative Commons Attribution 4.0 International
Cite:
Reza, U., Zhang, X., & Hahmann, T. (2024). OnNER: An Ontology for Semantic Representation of Named Entities in Scholarly Publications. In: Proceedings of the 14th International Conference on Formal Ontology in Information Systems (FOIS 2024), Twente, The Netherlands, July 2024. Volume 394 of Frontiers in Artificial Intelligence and Applications, IOS Press. https://doi.org/10.3233/faia241291

OnNER Specification

Abstract

The Ontology for Named Entity Representation in Scholarly Publications (OnNER) is designed to capture named entities -- the terms identified and labeled using named entity recognition (NER) methods -- from scholarly publications. It provides a structured representation of how these entities are labeled together with relevant semantic context, such as their location within a document.

Introduction back to ToC

Scholarly publications are increasing rapidly, making it hard for researchers to keep up. While metadata tagging for authors, dates, subjects, and keywords is common, extracting specific knowledge from publication content for targeted searches remains challenging. Information Extraction (IE) and Named Entity Recognition (NER) techniques aim to improve access by automatically creating structured data from unstructured text. However, standard NER outputs are too simplistic for advanced querying across documents. The Ontology for Named Entity Representation in Scholarly Publications (OnNER) addresses this by representing named entities with their semantic context, enhancing querying and transparency in various domains.

Overview back to ToC

This section provides a quick overview of the classes, object properties, and data properties used in the development of OnNER. It outlines the key classes and properties of the ontology. For detailed descriptions of these classes and properties, including their definitions and usage, please refer to Section 4.

Classes

Object Properties

Data Properties

Description back to ToC

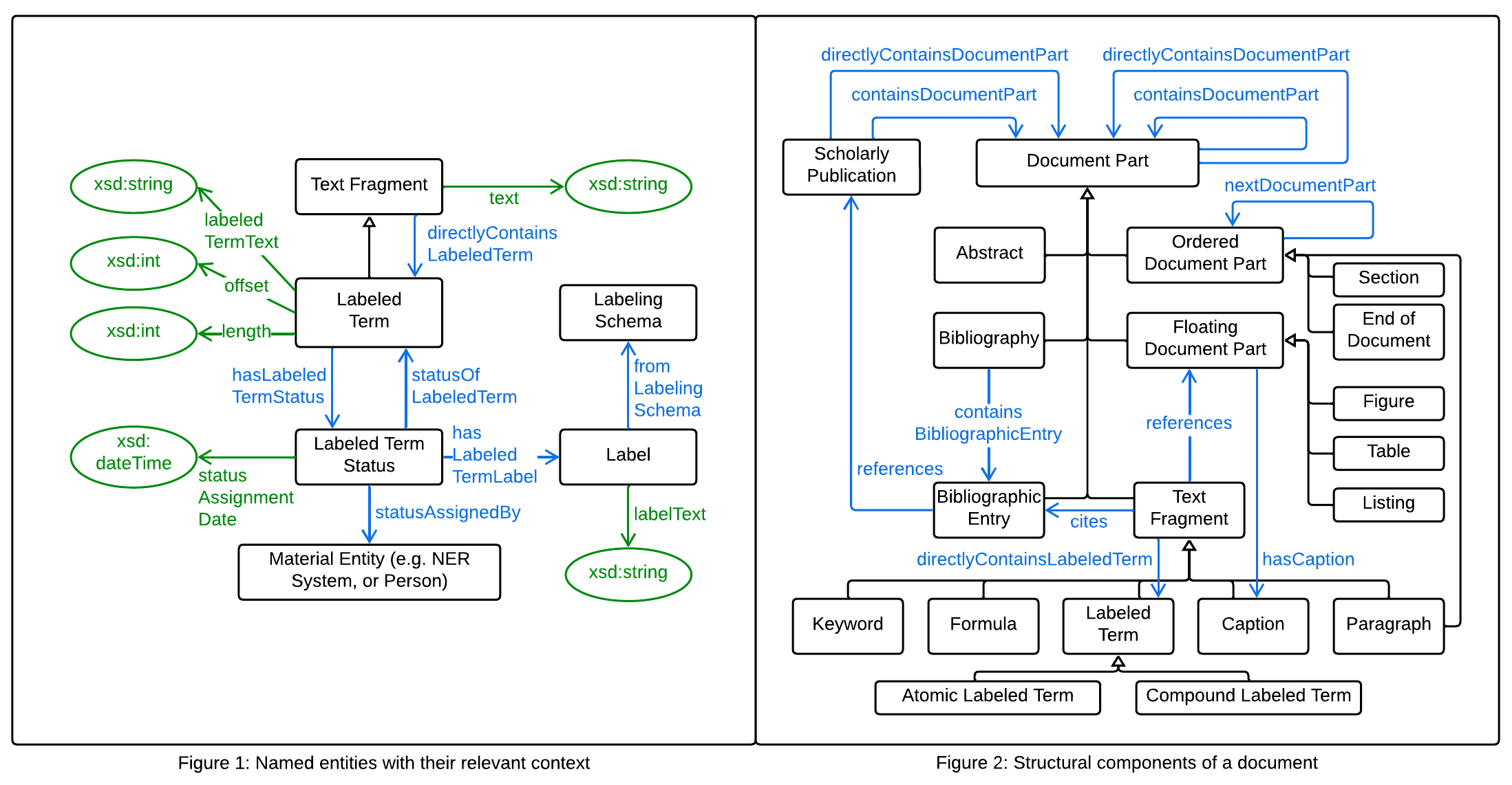
Labeled Term, a central concept of OnNER, represents named entities in text (Figure 1). It stores their text snippet, starting position, and length, and links them to the Text Fragment they are part of. Each Labeled Term is associated with a Label indirectly through the intermediary relation Labeled Term Status, allowing for revisions and reviews of labels generated by NER systems. Consequently, a Labeled Term may be linked via hasLabeledTermStatus to multiple Labeled Term Statuses of the same or different Labels. Each status is connected to a single Label through hasLabeledTermLabel and to the labeler — the system, person, or organization that performed the labeling — via statusAssignedBy. The subclasses of Document Part and the key relationships among them and to Scholarly Publication that encode the location of named entities (Labeled Terms) within the structure of the document described in Figure 2. Nested named entities, which contain other named entities, are modeled using Compound Labeled Term and Atomic Labeled Term, distinguishing between entities that do and do not contain other entities, respectively. Object properties are shown in blue and data properties in green. Named entities within the context of a scholarly publication OnNER has been aligned with foundational concepts from Basic Formal Ontology (BFO) and the Information Artifact Ontology (IAO) to enhance its semantic clarity, reusability, and integration with other BFO-aligned ontologies. Figure 3 illustrates OnNER’s higher-level classes (in blue) and their alignment with BFO (in green) and IAO (in pink). OnNER also reuses high-level concepts from RO, OBI, and NCBITaxon (in yellow), which are also aligned with BFO. Publication Author Role and NER Labeler Role are grayed out as they are not directly utilized in OnNER. The alignment with SPAR Ontologies is not shown here. OnNER's alignment with Basic Formal Ontology (BFO)

Cross-reference back to ToC

This section provides detailed descriptions of the classes, object properties, and data properties defined within the OnNER ontology. Each entity is accompanied by clear definitions, with examples provided where relevant to facilitate understanding. These components are essential for modeling and representing named entities in scholarly publications.

Classes

Abstractc back to ToC or Class ToC

IRI: http://purl.obolibrary.org/obo#IAO_0000315

A summary of the entire document that is substantially smaller than the document it summarizes. It is about the document it summarizes.
has super-classes
Document Part c
has sub-classes
Abstract c

Abstractc back to ToC or Class ToC

IRI: http://purl.org/spar/doco#Abstract

A brief summary of a book, a research article, thesis, review, conference proceeding or any in-depth analysis of a particular subject or discipline, the purpose of which is to help the reader quickly ascertain the publication's purpose.
has sub-classes
Abstract c

Abstractc back to ToC or Class ToC

IRI: http://purl.org/spatialai/onner/onner-full#Abstract

An overview of a scholarly publication, usually placed at the beginning of the document and set apart from the main text.
has super-classes
Abstract c, Abstract c, Document Part c
is disjoint with
Bibliographic Entry c, Bibliography c, Floating Document Part c, Ordered Document Part c, Bibliographic Entry c, Bibliography c, Floating Document Part c, Text Fragment c

Atomic Labeled Termc back to ToC or Class ToC

IRI: http://purl.org/spatialai/onner/onner-full#AtomicLabeledTerm

An atomic labeled term is a straightforward annotation where a single, continuous span of text is identified as a labeled term. Note: A labeled term is also known as named entity.
Example
The term "modulation" could be identified and labeled as a "process" within the cellulose domain.
is equivalent to
Labeled Term c and (labeled term directly contained by op max 0)
has super-classes
Labeled Term c
is disjoint with
Compound Labeled Term c

Author Rolec back to ToC or Class ToC

IRI: http://purl.obolibrary.org/obo#IAO_0000442

A role inhering in a person or organization that is realized when the bearer participates in the work which is the basis of the document, in the writing of the document, and signs it with their name.
has super-classes
Role c
has sub-classes
Publication Author Role c

Bibliographic Collectionc back to ToC or Class ToC

IRI: http://purl.org/spar/biro#BibliographicCollection

A collection of bibliographic records, each of which references a publication (or a work in preparation for publication). Examples of bibliographic collections include a collection of the bibliographic records of all the publications that a single individual has authored, or a collection of those bibliographic records to be included in a research paper, where they are expressed as a reference list.
has sub-classes
Bibliography c

Bibliographic Entryc back to ToC or Class ToC

IRI: http://purl.org/spatialai/onner/onner-full#BibliographicEntry

Detailed information about the source of a cited work that helps locate the original content on the web.
has super-classes
Bibliographic Reference c, Document Part c
is in domain of
bibliographic entry contained by op, bibliographic entry references scholarly publication op, cited by op
is in range of
cites op, contains bibliographic entry op, scholarly publication referenced by bibliographic entry op
is disjoint with
Abstract c, Bibliography c, Floating Document Part c, Ordered Document Part c, Abstract c, Bibliography c, Floating Document Part c, Text Fragment c

Bibliographic Referencec back to ToC or Class ToC

IRI: http://purl.org/spar/biro#BibliographicReference

An expression of a bibliographic record in a specific format, that references a particular textual or data publication (or a work in preparation for publication). Each bibliographic reference is a list of items containing entities that describe aspects of the referenced work - for example authors, title, journal, publication year - selected from the bibliographic record. Note that because different journal styles may require omission of elements of the bibliographic record in references included in a paper's reference list (e.g. the title, the identifier, the names of the eighth and subsequent authors), and because errors can be introduced when an author creates a bibliographic reference, the bibliographic reference to a published work may not be a complete or fully accurate expression of the information contained within the authoritative bibliographic record for that work.
has sub-classes
Bibliographic Entry c

Bibliographyc back to ToC or Class ToC

IRI: http://purl.org/spatialai/onner/onner-full#Bibliography

A collection of bibliographic entries typically appearing at the end of a document.
has super-classes
Bibliographic Collection c, Document Part c
is in domain of
contains bibliographic entry op
is in range of
bibliographic entry contained by op
is disjoint with
Abstract c, Bibliographic Entry c, Floating Document Part c, Ordered Document Part c, Abstract c, Bibliographic Entry c, Floating Document Part c, Text Fragment c

Candidate Statusc back to ToC or Class ToC

IRI: http://purl.org/spatialai/onner/onner-full#CandidateStatus

A status indicating that the corresponding term has not yet been reviewed by domain experts to determine its inclusion in the domain ontology.
has super-classes
Labeled Term Status c

Captionc back to ToC or Class ToC

IRI: http://purl.org/spar/deo#Caption

Text accompanying another item, such as a picture.
has sub-classes
Caption c

Captionc back to ToC or Class ToC

IRI: http://purl.org/spatialai/onner/onner-full#Caption

A caption differs from a paragraph as it is part of a floating document element, such as a table or figure, and provides a description of that element.
has super-classes
Caption c, Text Fragment c
is in range of
has caption op
is disjoint with
Formula c, Keyword c, Paragraph c, Formula c, Labeled Term c, Paragraph c

Compound Labeled Termc back to ToC or Class ToC

IRI: http://purl.org/spatialai/onner/onner-full#CompoundLabeledTerm

A compoubd labed term is a more complex annotation where labed terms can be contained within other labed terms. Note: A labeled term is also known as named entity.
Example
The term "nanoparticle shape" (classified as "property") could be seen as a compound labeled term consisting of "nanoparticle" (classified as "structure") and "shape" (classified as "property"), both of which are individual labeled terms.
is equivalent to
Labeled Term c and (labeled term directly contained by op min 1)
has super-classes
Labeled Term c
is disjoint with
Atomic Labeled Term c

Confirmed Statusc back to ToC or Class ToC

IRI: http://purl.org/spatialai/onner/onner-full#ConfirmedStatus

A status indicating that the corresponding term has been reviewed by domain experts and determined its inclusion in the domain ontology.
has super-classes
Labeled Term Status c

Continuantc back to ToC or Class ToC

IRI: http://purl.obolibrary.org/obo#BFO_0000002

A continuant is an entity that persists, endures, or continues to exist through time while maintaining its identity.
has super-classes
Entity c
has sub-classes
Generically Dependent Continuant c, Independent Continuant c, Specifically Dependent Continuant c

Documentc back to ToC or Class ToC

IRI: http://purl.obolibrary.org/obo#IAO_0000310

A collection of information content entities intended to be understood together as a whole.
has super-classes
Information Content Entity c
has sub-classes
Scholarly Publication c

Document Act Performer Rolec back to ToC or Class ToC

IRI: http://purl.obolibrary.org/obo#IAO_0021031

A role inhering in a human being or an organization or an aggregate of any of the aforementioned that is realized by the bearer being the agent in a document act.
has super-classes
Role c
has sub-classes
NER Labeler Role c

Document Partc back to ToC or Class ToC

IRI: http://purl.obolibrary.org/obo#IAO_0000314

An information content entity that is part of a document.
has super-classes
Information Content Entity c
has sub-classes
Abstract c, Document Part c

Document Partc back to ToC or Class ToC

IRI: http://purl.org/spatialai/onner/onner-full#DocumentPart

Structural features of scholarly publications that support locating identified named entities.
Example
Abstract, Floating Document Part, Ordered Document Part, Text Fragment, Bibliography, and Bibliographic Entry.
has super-classes
Document Part c
has sub-classes
Abstract c, Bibliographic Entry c, Bibliography c, Floating Document Part c, Ordered Document Part c, Text Fragment c
is in domain of
contains document part op, directly contains document part op, document part contained by op, document part directly contained by op
is in range of
contains document part op, directly contains document part op, document part contained by op, document part directly contained by op
is disjoint with
Label c, Labeling Schema c, NER Labeler Role c, NER System c, Organization c, Person c, Publication Author Role c, Scholarly Publication c

End of Documentc back to ToC or Class ToC

IRI: http://purl.org/spatialai/onner/onner-full#EndOfDocument

A marker indicating the definitive end of the main text.
has super-classes
Ordered Document Part c
is disjoint with
Paragraph c, Section c

Entityc back to ToC or Class ToC

IRI: http://purl.obolibrary.org/obo#BFO_0000001

An entity is anything that exists or has existed or will exist.
has sub-classes
Continuant c, Occurrent c

Expressionc back to ToC or Class ToC

IRI: http://purl.org/spar/fabio#Expression

A subclass of FRBR expression, restricted to expressions of fabio:Works. For your latest research paper, the preprint submitted to the publisher, and the final published version to which the publisher assigned a unique digital object identifier, are both expressions of the same work.
has sub-classes
Scholarly Publication c

Figurec back to ToC or Class ToC

IRI: http://purl.org/spar/doco#Figure

A communication object comprising one or more graphics, drawings, images, or other visual representations.
has sub-classes
Figure c

Figurec back to ToC or Class ToC

IRI: http://purl.org/spatialai/onner/onner-full#Figure

A floating document element that has the flexibility to be positioned anywhere within a publication.
has super-classes
Figure c, Floating Document Part c
is in domain of
caption text dp, figure number dp
is disjoint with
Listing c, Table c

Floating Document Partc back to ToC or Class ToC

IRI: http://purl.org/spatialai/onner/onner-full#FloatingDocumentPart

A document part whose order of appearance, if changed within a publication, does not alter the semantic alignment of the publication.
Example
Figure, Table, and Listing.
has super-classes
Document Part c
has sub-classes
Figure c, Listing c, Table c
is in domain of
floating document part referenced by text fragment op, has caption op
is in range of
text fragment references floating document part op
is disjoint with
Abstract c, Bibliographic Entry c, Bibliography c, Ordered Document Part c, Abstract c, Bibliographic Entry c, Bibliography c, Text Fragment c

Formulac back to ToC or Class ToC

IRI: http://purl.org/spar/doco#Formula

A unit of information expressed in mathematical, chemical or logical symbols and language.
has sub-classes
Formula c

Formulac back to ToC or Class ToC

IRI: http://purl.org/spatialai/onner/onner-full#Formula

A specialized piece of text representing mathematical expressions, chemical formulas, and similar content that can appear within a paragraph or a caption.
Example
The chemical formula of sodium hydroxide and sodium chloride are NaOH and NaCl respectively.
has super-classes
Formula c, Text Fragment c
is disjoint with
Caption c, Keyword c, Paragraph c, Caption c, Labeled Term c, Paragraph c

Generically Dependent Continuantc back to ToC or Class ToC

IRI: http://purl.obolibrary.org/obo#BFO_0000031

B is a generically dependent continuant = Def. B is a continuant that g-depends_on one or more other entities.
has super-classes
Continuant c
has sub-classes
Information Content Entity c

Homo Sapiensc back to ToC or Class ToC

IRI: http://purl.obolibrary.org/obo#NCBITaxon_9606

A subclass from NCBI Taxonomy.
has super-classes
Organism c
has sub-classes
Person c

Independent Continuantc back to ToC or Class ToC

IRI: http://purl.obolibrary.org/obo#BFO_0000004

B is an independent continuant = Def. B is a continuant which is such that there is no C and no T such that B s-depends_on C at T.
has super-classes
Continuant c
has sub-classes
Material Entity c

Information Content Entityc back to ToC or Class ToC

IRI: http://purl.obolibrary.org/obo#IAO_0000030

A generically dependent continuant that is about some thing.
has super-classes
Generically Dependent Continuant c
has sub-classes
Document c, Document Part c, Label c, Labeling Schema c

Keywordc back to ToC or Class ToC

IRI: http://purl.org/spatialai/onner/onner-full#Keyword

A special text fragment that typically accompanies the abstract and may contain one or more labeled terms.
is equivalent to
Text Fragment c and (cites op max 0)
Text Fragment c and (text fragment references floating document part op max 0)
has super-classes
Text Fragment c
is in domain of
keyword text dp
is disjoint with
Caption c, Formula c, Paragraph c

Labelc back to ToC or Class ToC

IRI: http://purl.org/spatialai/onner/onner-full#Label

A concept (also known as a label) assigned to a term (also known as a named entity) to classify it within a particular context.
Example
In the cellulose domain, the term "nanoparticle shape" is classified by a concept (also known as a label) called "property".
has super-classes
Information Content Entity c
is in domain of
from labeling schema op, label text dp
is in range of
has labeled term label op
is disjoint with
Document Part c, Labeling Schema c, NER Labeler Role c, NER System c, Organization c, Person c, Publication Author Role c, Scholarly Publication c

Labeled Termc back to ToC or Class ToC

IRI: http://purl.org/spatialai/onner/onner-full#LabeledTerm

A word or group of words in a scholarly publication identified and classified as a named entity.
Example
The term "nanoparticle shape" is identified and labeled as a "property", and the term "modulation" is identified and labeled as a "process".
is equivalent to
Text Fragment c and (cites op max 0)
Text Fragment c and (text fragment references floating document part op max 0)
has super-classes
Text Fragment c
has sub-classes
Atomic Labeled Term c, Compound Labeled Term c
is in domain of
has labeled term status op, labeled term directly contained by op, labeled term text dp, length dp, offset dp
is in range of
directly contains labeled term op, status of labeled term op
is disjoint with
Caption c, Formula c, Paragraph c

Labeled Term Statusc back to ToC or Class ToC

IRI: http://purl.org/spatialai/onner/onner-full#LabeledTermStatus

Each term in the ontology is associated with a status to signify its current state within the system.
Example
Statuses such as Candidate, Confirmed, Accepted, Suggested, and others as needed.
has super-classes
Relational Quality c
has sub-classes
Candidate Status c, Confirmed Status c, Rejected Status c, Suggested Status c
is in domain of
has labeled term label op, status assigned by op, status assignment date dp, status of labeled term op
is in range of
assigner of status op, has labeled term status op

Labeling Schemac back to ToC or Class ToC

IRI: http://purl.org/spatialai/onner/onner-full#LabelingSchema

A labeling schema consists of a unique set of labels customized for a particular domain or purpose.
Example
The concepts (also known as labels) "material", "property", and "process" are part of the CelloGraph schema, designed specifically for the cellulose domain.
has super-classes
Information Content Entity c
is in domain of
schema name dp
is in range of
from labeling schema op
is disjoint with
Document Part c, Label c, NER Labeler Role c, NER System c, Organization c, Person c, Publication Author Role c, Scholarly Publication c

Listingc back to ToC or Class ToC

IRI: http://purl.org/spatialai/onner/onner-full#Listing

A floating document element that has the flexibility to be positioned anywhere within a publication.
has super-classes
Floating Document Part c
is in domain of
caption text dp, listing number dp
is disjoint with
Figure c, Table c

Material Entityc back to ToC or Class ToC

IRI: http://purl.obolibrary.org/obo#BFO_0000040

A material entity is an independent continuant that has some portion of matter as proper or improper continuant part.
has super-classes
Independent Continuant c
has sub-classes
Organism c, Organization c, System c

NER Labeler Rolec back to ToC or Class ToC

IRI: http://purl.org/spatialai/onner/onner-full#NER_LabelerRole

An essential role required for a labeler to identify and classify named entities (also known as label terms) within text.
has super-classes
Document Act Performer Role c
is in domain of
role of NER labeler op
is in range of
has NER labeler role op
is disjoint with
Document Part c, Label c, Labeling Schema c, NER System c, Organization c, Person c, Publication Author Role c, Scholarly Publication c

NER Systemc back to ToC or Class ToC

IRI: http://purl.org/spatialai/onner/onner-full#NER_System

A system that automates the process of identifying and categorizing named entities (also known as labeled terms) within text.
has super-classes
System c
is in domain of
assigner of status op, has NER labeler role op, system belongs to op, system version dp
is in range of
role of NER labeler op, status assigned by op
is disjoint with
Document Part c, Label c, Labeling Schema c, NER Labeler Role c, Organization c, Person c, Publication Author Role c, Scholarly Publication c

Occurrentc back to ToC or Class ToC

IRI: http://purl.obolibrary.org/obo#BFO_0000003

An occurrent is an entity that unfolds itself in time or it is the instantaneous boundary of such an entity (for example a beginning or an ending) or it is a temporal or spatiotemporal region which such an entity occupies_temporal_region or occupies_spatiotemporal_region.
has super-classes
Entity c
has sub-classes
Process c

Ordered Document Partc back to ToC or Class ToC

IRI: http://purl.org/spatialai/onner/onner-full#OrderedDocumentPart

A document part whose order of appearance, if changed within a publication, alters the semantic alignment of the publication.
Example
Section and Paragraph.
has super-classes
Document Part c
has sub-classes
End of Document c, Paragraph c, Section c
is in domain of
next document part op
is in range of
next document part op
is disjoint with
Abstract c, Bibliographic Entry c, Bibliography c, Floating Document Part c

Organismc back to ToC or Class ToC

IRI: http://purl.obolibrary.org/obo#OBI_0100026

A material entity that is an individual living system, such as animal, plant, bacteria or virus, that is capable of replicating or reproducing, growth and maintenance in the right environment. An organism may be unicellular or made up, like humans, of many billions of cells divided into specialized tissues and organs.
has super-classes
Material Entity c
has sub-classes
Homo Sapiens c

Organizationc back to ToC or Class ToC

IRI: http://purl.obolibrary.org/obo#OBI_0000245

An entity that can bear roles, has members, and has a set of organization rules. Members of organizations are either organizations themselves or individual people. Members can bear specific organization member roles that are determined in the organization rules. The organization rules also determine how decisions are made on behalf of the organization by the organization members.
has super-classes
Material Entity c
has sub-classes
Organization c

Organizationc back to ToC or Class ToC

IRI: http://purl.org/spatialai/onner/onner-full#Organization

A structured entity formed by a group of individuals or legal entities with a common purpose.
has super-classes
Organization c
is in domain of
organization address dp, organization name dp
is in range of
has affiliation op
is disjoint with
Document Part c, Label c, Labeling Schema c, NER Labeler Role c, NER System c, Person c, Publication Author Role c, Scholarly Publication c

Paragraphc back to ToC or Class ToC

IRI: http://purl.org/spar/doco#Paragraph

A self-contained unit of discourse that deals with a particular point or idea. Paragraphs contains one or more sentences. The start of a paragraph is indicated by beginning on a new line, which may be indented or separated by a small vertical space by the preceding paragraph.
has sub-classes
Paragraph c

Paragraphc back to ToC or Class ToC

IRI: http://purl.org/spatialai/onner/onner-full#Paragraph

A text segment, often made up of one or more sentences, that can be placed inside or outside sections and starts on a new line.
has super-classes
Ordered Document Part c, Paragraph c, Text Fragment c
is in domain of
paragraph text dp, position in parent document part dp
is disjoint with
Caption c, Formula c, Keyword c, Caption c, Formula c, Labeled Term c, End of Document c, Section c

Personc back to ToC or Class ToC

IRI: http://purl.org/spatialai/onner/onner-full#Person

An individual human being.
has super-classes
Homo Sapiens c
is in domain of
assigner of status op, author of publication op, has NER labeler role op, has affiliation op, has publication author role op, person name dp
is in range of
publication authored by op, role of NER labeler op, role of publication author op, status assigned by op
is disjoint with
Document Part c, Label c, Labeling Schema c, NER Labeler Role c, NER System c, Organization c, Publication Author Role c, Scholarly Publication c

Processc back to ToC or Class ToC

IRI: http://purl.obolibrary.org/obo#BFO_0000015

P is a process = Def. P is an occurrent that has temporal proper parts and for some time T, P s-depends_on some material entity at T.
has super-classes
Occurrent c
is in domain of
realizes op
is in range of
realized in op

Publication Author Rolec back to ToC or Class ToC

IRI: http://purl.org/spatialai/onner/onner-full#PublicationAuthorRole

An essential role in identifying a person as an author.
has super-classes
Author Role c
is in domain of
role of publication author op
is in range of
has publication author role op
is disjoint with
Document Part c, Label c, Labeling Schema c, NER Labeler Role c, NER System c, Organization c, Person c, Scholarly Publication c

Qualityc back to ToC or Class ToC

IRI: http://purl.obolibrary.org/obo#BFO_0000019

A quality is a specifically dependent continuant that, in contrast to roles and dispositions, does not require any further process in order to be realized.
has super-classes
Specifically Dependent Continuant c
has sub-classes
Relational Quality c

Realizable Entityc back to ToC or Class ToC

IRI: http://purl.obolibrary.org/obo#BFO_0000017

To say that B is a realizable entity is to say that B is a specifically dependent continuant that inheres in some independent continuant which is not a spatial region and is of a type instances of which are realized in processes of a correlated type.
has super-classes
Specifically Dependent Continuant c
has sub-classes
Role c
is in domain of
realized in op
is in range of
realizes op

Rejected Statusc back to ToC or Class ToC

IRI: http://purl.org/spatialai/onner/onner-full#RejectedStatus

A status indicating that the corresponding term has been reviewed by domain experts and deemed ineligible for inclusion in the domain ontology.
has super-classes
Labeled Term Status c

Relational Qualityc back to ToC or Class ToC

IRI: http://purl.obolibrary.org/obo#BFO_0000145

B is a relational quality = Def. for some independent continuants C, D and for some time T: B quality_of C at T & B quality_of D at T.
has super-classes
Quality c
has sub-classes
Labeled Term Status c

Rolec back to ToC or Class ToC

IRI: http://purl.obolibrary.org/obo#BFO_0000023

A realizable entity the manifestation of which brings about some result or end that is not essential to a continuant in virtue of the kind of thing that it is but that can be served or participated in by that kind of continuant in some kinds of natural, social or institutional contexts.
has super-classes
Realizable Entity c
has sub-classes
Author Role c, Document Act Performer Role c

Scholarly Publicationc back to ToC or Class ToC

IRI: http://purl.org/spatialai/onner/onner-full#ScholarlyPublication

An exclusive document format that presents original research or academic discoveries.
has super-classes
Document c, Expression c
is in domain of
contains document part op, directly contains document part op, doi dp, publication authored by op, publication date dp, publication title dp, publication venue dp, scholarly publication referenced by bibliographic entry op
is in range of
author of publication op, bibliographic entry references scholarly publication op, document part contained by op, document part directly contained by op
is disjoint with
Document Part c, Label c, Labeling Schema c, NER Labeler Role c, NER System c, Organization c, Person c, Publication Author Role c

Sectionc back to ToC or Class ToC

IRI: http://purl.org/spar/doco#Section

A logical division of the text, usually numbered and/or titled, which may contain subsections.
has sub-classes
Section c

Sectionc back to ToC or Class ToC

IRI: http://purl.org/spatialai/onner/onner-full#Section

A key element for organizing the main text within publications, which can be nested and can contain various other parts such as paragraphs and formulas.
has super-classes
Ordered Document Part c, Section c
is in domain of
section number dp, section title dp
is disjoint with
End of Document c, Paragraph c

Specifically Dependent Continuantc back to ToC or Class ToC

IRI: http://purl.obolibrary.org/obo#BFO_0000020

B is a specifically dependent continuant = Def. B is a continuant & there is some independent continuant C which is not a spatial region and which is such that B s-depends_on C at every time T during the course of B’s existence.
has super-classes
Continuant c
has sub-classes
Quality c, Realizable Entity c

Suggested Statusc back to ToC or Class ToC

IRI: http://purl.org/spatialai/onner/onner-full#SuggestedStatus

A status indicating that the corresponding term has been reviewed by domain experts and proposed either a different label or a revised span, particularly if the term comprises multiple words.
has super-classes
Labeled Term Status c

Systemc back to ToC or Class ToC

IRI: http://purl.obolibrary.org/obo#RO_0002577

A material entity consisting of multiple components that are causally integrated.
has super-classes
Material Entity c
has sub-classes
NER System c

Tablec back to ToC or Class ToC

IRI: http://purl.org/spar/doco#Table

A set of data arranged in cells within rows and columns.
has sub-classes
Table c

Tablec back to ToC or Class ToC

IRI: http://purl.org/spatialai/onner/onner-full#Table

A floating document element that has the flexibility to be positioned anywhere within a publication.
has super-classes
Floating Document Part c, Table c
is in domain of
caption text dp, table number dp
is disjoint with
Figure c, Listing c

Text Chunkc back to ToC or Class ToC

IRI: http://purl.org/spar/doco#TextChunk

A piece of text defined by a start point and an end point.
has sub-classes
Text Fragment c

Text Fragmentc back to ToC or Class ToC

IRI: http://purl.org/spatialai/onner/onner-full#TextFragment

A text segment within a publication that carries semantic meaning.
Example
Paragraph, Caption, Formula, Keyword, and Labeled Term.
has super-classes
Document Part c, Text Chunk c
has sub-classes
Caption c, Formula c, Keyword c, Labeled Term c, Paragraph c
is in domain of
cites op, directly contains labeled term op, text fragment references floating document part op
is in range of
cited by op, floating document part referenced by text fragment op, labeled term directly contained by op
is disjoint with
Abstract c, Bibliographic Entry c, Bibliography c, Floating Document Part c

Object Properties

assigner of statusop back to ToC or Object Property ToC

IRI: http://purl.org/spatialai/onner/onner-full#assignerOfStatus

The relationship between a responsible agent (e.g., a person or an NER system) holding an NER labeler role and a status assigned by that agent to a labeled term (also known as a named entity).
Example
[NER-Model-A] assigns [Status-A-1-1] to the labeled term [Hemicellulose].
has domain
NER System c or Person c
has range
Labeled Term Status c
is inverse of
status assigned by op
has sub-property chains
has NER labeler role op o realized in op o has output op

author of publicationop back to ToC or Object Property ToC

IRI: http://purl.org/spatialai/onner/onner-full#authorOfPublication

The relationship between a person holding a publication author role and a document (e.g., a scholarly publication) that the person has written.
has domain
Person c
has range
Scholarly Publication c
is inverse of
publication authored by op
has sub-property chains
has publication author role op o realized in op o has output op

bibliographic entry contained byop back to ToC or Object Property ToC

IRI: http://purl.org/spatialai/onner/onner-full#bibliographicEntryContainedBy

The relationship of a bibliographic entry with a bibliography which contains that bibliographic entry.
has super-properties
document part contained by op
has domain
Bibliographic Entry c
has range
Bibliography c
is inverse of
contains bibliographic entry op

bibliographic entry references scholarly publicationop back to ToC or Object Property ToC

IRI: http://purl.org/spatialai/onner/onner-full#bibliographicEntryReferencesScholarlyPublication

The relationship between a bibliographic entry which provides the location of a scholarly publication on the web and that scholarly publication itself.
has super-properties
references op
has domain
Bibliographic Entry c
has range
Scholarly Publication c
is inverse of
scholarly publication referenced by bibliographic entry op

cited byop back to ToC or Object Property ToC

IRI: http://purl.org/spatialai/onner/onner-full#citedBy

The relationship between the detailed source information for locating a resource (e.g., a bibliographic reference) on the web and a text fragment citing that resource.
has super-properties
is cited by op
has domain
Bibliographic Entry c
has range
Text Fragment c
is inverse of
cites op

citesop back to ToC or Object Property ToC

IRI: http://purl.org/spar/cito#cites

The citing entity cites the cited entity, either directly and explicitly (as in the reference list of a journal article), indirectly (e.g. by citing a more recent paper by the same group on the same topic), or implicitly (e.g. as in artistic quotations or parodies, or in cases of plagiarism).
has sub-properties
cites op
is inverse of
is cited by op

citesop back to ToC or Object Property ToC

IRI: http://purl.org/spatialai/onner/onner-full#cites

The relationship between a text fragment citing a resource and a detailed source information for locating the cited resource (e.g., a bibliographic reference) on the web.
has super-properties
cites op
has domain
Text Fragment c
has range
Bibliographic Entry c
is inverse of
cited by op

contained byop back to ToC or Object Property ToC

IRI: http://purl.org/spatialai/onner/onner-full#containedBy

The relationship of a content with the container of that content.
has super-properties
is contained by op
has sub-properties
document part contained by op
is inverse of
contains op

containsop back to ToC or Object Property ToC

IRI: http://purl.org/spar/po#contains

A structured element contains another generic element.
has sub-properties
contains op
is inverse of
is contained by op

containsop back to ToC or Object Property ToC

IRI: http://purl.org/spatialai/onner/onner-full#contains

The relationship of a container with the content of that container.
has super-properties
contains op
has sub-properties
contains document part op
is inverse of
contained by op

contains bibliographic entryop back to ToC or Object Property ToC

IRI: http://purl.org/spatialai/onner/onner-full#containsBibliographicEntry

The relationship of a bibliography with a bibliographic entry which is contained by that bibliography.
has super-properties
contains document part op
has domain
Bibliography c
has range
Bibliographic Entry c
is inverse of
bibliographic entry contained by op

contains document partop back to ToC or Object Property ToC

IRI: http://purl.org/spatialai/onner/onner-full#containsDocumentPart

The relationship of a document part or a scholarly publication with another document part that is contained by the former, regardless of direct or indirect containment.

has characteristics: transitive

has super-properties
contains op
has sub-properties
contains bibliographic entry op, directly contains document part op
has domain
Document Part c or Scholarly Publication c
has range
Document Part c
is inverse of
document part contained by op

directly contains document partop back to ToC or Object Property ToC

IRI: http://purl.org/spatialai/onner/onner-full#directlyContainsDocumentPart

The relationship of a document part or a scholarly publication with another document part that is contained by the former directly.
has super-properties
contains document part op
has sub-properties
directly contains labeled term op
has domain
Document Part c or Scholarly Publication c
has range
Document Part c
is inverse of
document part directly contained by op

directly contains labeled termop back to ToC or Object Property ToC

IRI: http://purl.org/spatialai/onner/onner-full#directlyContainsLabeledTerm

The relationship of a text fragment with a labeled term which is contained by that text fragment directly.
has super-properties
directly contains document part op
has domain
Text Fragment c
has range
Labeled Term c
is inverse of
labeled term directly contained by op

document part contained byop back to ToC or Object Property ToC

IRI: http://purl.org/spatialai/onner/onner-full#documentPartContainedBy

The relationship of a document part with another document part or a scholarly publication that contains the former, regardless of direct or indirect containment.

has characteristics: transitive

has super-properties
contained by op
has sub-properties
bibliographic entry contained by op, document part directly contained by op
has domain
Document Part c
has range
Document Part c or Scholarly Publication c
is inverse of
contains document part op

document part directly contained byop back to ToC or Object Property ToC

IRI: http://purl.org/spatialai/onner/onner-full#documentPartDirectlyContainedBy

The relationship of a document part with another document part or a scholarly publication that contains the former directly.
has super-properties
document part contained by op
has sub-properties
labeled term directly contained by op
has domain
Document Part c
has range
Document Part c or Scholarly Publication c
is inverse of
directly contains document part op

floating document part referenced by text fragmentop back to ToC or Object Property ToC

IRI: http://purl.org/spatialai/onner/onner-full#floatingDocumentPartReferencedByTextFragment

The relationship between a floating document element (e.g., a figure, a table, or a listing) referenced by a text fragment (e.g., a paragraph, a caption, or a formula) and that text fragment itself.
has super-properties
referenced by op
has domain
Floating Document Part c
has range
Text Fragment c
is inverse of
text fragment references floating document part op

from labeling schemaop back to ToC or Object Property ToC

IRI: http://purl.org/spatialai/onner/onner-full#fromLabelingSchema

The relationship between a label of a labeled term (also known as a named entity) and a labeling schema to which that label belongs.
has domain
Label c
has range
Labeling Schema c

has affiliationop back to ToC or Object Property ToC

IRI: http://purl.org/spatialai/onner/onner-full#hasAffiliation

The relationship between a person and an organization with which that person is affiliated.
has domain
Person c
has range
Organization c

has captionop back to ToC or Object Property ToC

IRI: http://purl.org/spatialai/onner/onner-full#hasCaption

The relationship between a floating document element (e.g., a figure, a table, or a listing) and an accompanying text fragment (e.g., a caption) which describes that floating document element.
has domain
Floating Document Part c
has range
Caption c

has labeled term labelop back to ToC or Object Property ToC

IRI: http://purl.org/spatialai/onner/onner-full#hasLabeledTermLabel

The relationship between a status of a labeled term (also known as a named entity) and a label assigned to that labeled term.
has domain
Labeled Term Status c
has range
Label c

has labeled term statusop back to ToC or Object Property ToC

IRI: http://purl.org/spatialai/onner/onner-full#hasLabeledTermStatus

The relationship between a labeled term (also known as a named entity) and a status assigned to that labeled term.
has domain
Labeled Term c
has range
Labeled Term Status c
is inverse of
status of labeled term op

has NER labeler roleop back to ToC or Object Property ToC

IRI: http://purl.org/spatialai/onner/onner-full#has_NER_LabelerRole

The relationship between an agent (e.g., a person or an NER system) and a role which grants the privilege of NER labeling to that agent.
has super-properties
has role op
has domain
NER System c or Person c
has range
NER Labeler Role c
is inverse of
role of NER labeler op

has outputop back to ToC or Object Property ToC

IRI: http://purl.obolibrary.org/obo#RO_0002234

P has output C iff C is a participant in P, C is present at the end of P, and C is not present in the same state at the beginning of P.
is inverse of
output of op

has publication author roleop back to ToC or Object Property ToC

IRI: http://purl.org/spatialai/onner/onner-full#hasPublicationAuthorRole

The relationship between a person and a role which distinguishes that person as an author of a particular publication.
has super-properties
has role op
has domain
Person c
has range
Publication Author Role c
is inverse of
role of publication author op

has roleop back to ToC or Object Property ToC

IRI: http://purl.obolibrary.org/obo#RO_0000087

A relation between an independent continuant (the bearer) and a role, in which the role specifically depends on the bearer for its existence
has sub-properties
has NER labeler role op, has publication author role op
is inverse of
role of op

is cited byop back to ToC or Object Property ToC

IRI: http://purl.org/spar/cito#isCitedBy

The cited entity (the subject of the RDF triple) is cited by the citing entity (the object of the triple).
has sub-properties
cited by op
is inverse of
cites op

is contained byop back to ToC or Object Property ToC

IRI: http://purl.org/spar/po#isContainedBy

An element that is contained by another structured element.
has sub-properties
contained by op
is inverse of
contains op

is referenced byop back to ToC or Object Property ToC

IRI: http://purl.org/spar/biro#isReferencedBy

The relation between a publication and the bibliographic record or bibliographic reference describing it.
has sub-properties
referenced by op
is inverse of
references op

labeled term directly contained byop back to ToC or Object Property ToC

IRI: http://purl.org/spatialai/onner/onner-full#labeledTermDirectlyContainedBy

The relationship of a labeled term with a text fragment which contains that labeled term directly.
has super-properties
document part directly contained by op
has domain
Labeled Term c
has range
Text Fragment c
is inverse of
directly contains labeled term op

next document partop back to ToC or Object Property ToC

IRI: http://purl.org/spatialai/onner/onner-full#nextDocumentPart

The relationship between an ordered document element (e.g., a section or a paragraph) and another ordered document element that immediately follows the first.

has characteristics: asymmetric

has domain
Ordered Document Part c
has range
Ordered Document Part c

output ofop back to ToC or Object Property ToC

IRI: http://purl.obolibrary.org/obo#RO_0002353

C is output of P iff C is a participant in P, C is present at the end of P, and C is not present in the same state at the beginning of P.
is inverse of
has output op

publication authored byop back to ToC or Object Property ToC

IRI: http://purl.org/spatialai/onner/onner-full#publicationAuthoredBy

The relationship between a document (e.g., a scholarly publication) and a person holding a publication author role who has written that document.
has domain
Scholarly Publication c
has range
Person c
is inverse of
author of publication op
has sub-property chains
output of op o realizes op o role of publication author op

realized inop back to ToC or Object Property ToC

IRI: http://purl.obolibrary.org/obo#BFO_0000054

A relation between a realizable entity and a process, where there is some material entity that is bearer of the realizable entity and participates in the process, and the realizable entity comes to be realized in the course of the process.
has domain
Realizable Entity c
has range
Process c
is inverse of
realizes op

realizesop back to ToC or Object Property ToC

IRI: http://purl.obolibrary.org/obo#BFO_0000055

A relation between a process and a realizable entity, where there is some material entity that is bearer of the realizable entity and participates in the process, and the realizable entity comes to be realized in the course of the process.
has domain
Process c
has range
Realizable Entity c
is inverse of
realized in op

referenced byop back to ToC or Object Property ToC

IRI: http://purl.org/spatialai/onner/onner-full#referencedBy

The relationship between two document parts or between a document part and a scholarly publication, where one is referenced by the other.

referencesop back to ToC or Object Property ToC

IRI: http://purl.org/spar/biro#references

The relation between a bibliographic record or a bibliographic reference and the publication being referenced.
has sub-properties
references op
is inverse of
is referenced by op

referencesop back to ToC or Object Property ToC

IRI: http://purl.org/spatialai/onner/onner-full#references

The relationship between two document parts or between a document part and a scholarly publication, where one references the other.

role ofop back to ToC or Object Property ToC

IRI: http://purl.obolibrary.org/obo#RO_0000081

A relation between a role and an independent continuant (the bearer), in which the role specifically depends on the bearer for its existence.
has sub-properties
role of NER labeler op, role of publication author op
is inverse of
has role op

role of NER labelerop back to ToC or Object Property ToC

IRI: http://purl.org/spatialai/onner/onner-full#roleOf_NER_Labeler

The relationship between a role and an agent (e.g., a person or an NER system) that is granted the privilege of NER labeling by that role.
has super-properties
role of op
has domain
NER Labeler Role c
has range
NER System c or Person c
is inverse of
has NER labeler role op

role of publication authorop back to ToC or Object Property ToC

IRI: http://purl.org/spatialai/onner/onner-full#roleOfPublicationAuthor

The relationship between a role and a person who is distinguished as an author of a particular publication by that role.
has super-properties
role of op
has domain
Publication Author Role c
has range
Person c
is inverse of
has publication author role op

scholarly publication referenced by bibliographic entryop back to ToC or Object Property ToC

IRI: http://purl.org/spatialai/onner/onner-full#scholarlyPublicationReferencedByBibliographicEntry

The relationship between a scholarly publication which is located on the web by a bibliographic entry and that bibliographic entry itself.
has super-properties
referenced by op
has domain
Scholarly Publication c
has range
Bibliographic Entry c
is inverse of
bibliographic entry references scholarly publication op

status assigned byop back to ToC or Object Property ToC

IRI: http://purl.org/spatialai/onner/onner-full#statusAssignedBy

The relationship between a status assigned to a labeled term (also known as a named entity) and an agent (e.g., a person or an NER system) holding an NER labeler role responsible for assigning that status.
Example
[Status-A-1-1] is assigned to the labeled term [Hemicellulose] by [NER-Model-A].
has domain
Labeled Term Status c
has range
NER System c or Person c
is inverse of
assigner of status op
has sub-property chains
output of op o realizes op o role of NER labeler op

status of labeled termop back to ToC or Object Property ToC

IRI: http://purl.org/spatialai/onner/onner-full#statusOfLabeledTerm

The relationship between a status assigned to a labeled term (also known as a named entity) and that labeled term itself.
has domain
Labeled Term Status c
has range
Labeled Term c
is inverse of
has labeled term status op

system belongs toop back to ToC or Object Property ToC

IRI: http://purl.org/spatialai/onner/onner-full#systemBelongsTo

The relationship of an NER system with its designated owner or operator.
has domain
NER System c

text fragment references floating document partop back to ToC or Object Property ToC

IRI: http://purl.org/spatialai/onner/onner-full#textFragmentReferencesFloatingDocumentPart

The relationship between a text fragment (e.g., a paragraph, a caption, or a formula) referencing a floating document element (e.g., a figure, a table, or a listing) and that floating document element itself.
has super-properties
references op
has domain
Text Fragment c
has range
Floating Document Part c
is inverse of
floating document part referenced by text fragment op

Data Properties

caption textdp back to ToC or Data Property ToC

IRI: http://purl.org/spatialai/onner/onner-full#captionText

A text segment containing the description of a floating document element (e.g., a figure, a table, or a listing).
has domain
Figure c or Listing c or Table c
has range
string

doidp back to ToC or Data Property ToC

IRI: http://purl.org/spatialai/onner/onner-full#doi

A text segment containing a unique digital identifier assigned to a scholarly publication released online.
has domain
Scholarly Publication c
has range
string

figure numberdp back to ToC or Data Property ToC

IRI: http://purl.org/spatialai/onner/onner-full#figureNumber

A unique figure number within a document.
has domain
Figure c
has range
non Negative Integer

keyword textdp back to ToC or Data Property ToC

IRI: http://purl.org/spatialai/onner/onner-full#keywordText

A text segment containing a keyword mentioned in a scholarly publication.
has domain
Keyword c
has range
string

label textdp back to ToC or Data Property ToC

IRI: http://purl.org/spatialai/onner/onner-full#labelText

A text segment containing a label assigned to a labeled term (also known as a named entity).
has domain
Label c
has range
string

labeled term textdp back to ToC or Data Property ToC

IRI: http://purl.org/spatialai/onner/onner-full#labeledTermText

A text segment containing a labeled term (also known as a named entity) identified within a text fragment.
has domain
Labeled Term c
has range
string

lengthdp back to ToC or Data Property ToC

IRI: http://purl.org/spatialai/onner/onner-full#length

The total number of characters in a labeled term (also known as a named entity).
has domain
Labeled Term c
has range
non Negative Integer

listing numberdp back to ToC or Data Property ToC

IRI: http://purl.org/spatialai/onner/onner-full#listingNumber

A unique listing number within a document.
has domain
Listing c
has range
non Negative Integer

offsetdp back to ToC or Data Property ToC

IRI: http://purl.org/spatialai/onner/onner-full#offset

The starting position of a labeled term (also known as a named entity) within a paragraph.
has domain
Labeled Term c
has range
non Negative Integer

organization addressdp back to ToC or Data Property ToC

IRI: http://purl.org/spatialai/onner/onner-full#organizationAddress

A text segment containing an organization's address.
has domain
Organization c
has range
string

organization namedp back to ToC or Data Property ToC

IRI: http://purl.org/spatialai/onner/onner-full#organizationName

A text segment containing an organization's name.
has domain
Organization c
has range
string

paragraph textdp back to ToC or Data Property ToC

IRI: http://purl.org/spatialai/onner/onner-full#paragraphText

A text segment containing a paragraph.
has domain
Paragraph c
has range
string

person namedp back to ToC or Data Property ToC

IRI: http://purl.org/spatialai/onner/onner-full#personName

A text segment containing a person's name.
has domain
Person c
has range
string

position in parent document partdp back to ToC or Data Property ToC

IRI: http://purl.org/spatialai/onner/onner-full#positionInParentDocumentPart

A unique number indicating the hierarchical position of a document part within its parent document part.
has domain
Paragraph c
has range
non Negative Integer

publication datedp back to ToC or Data Property ToC

IRI: http://purl.org/spatialai/onner/onner-full#publicationDate

A date when a publication is made publicly available or officially released to the audience.
has domain
Scholarly Publication c
has range
date Time

publication titledp back to ToC or Data Property ToC

IRI: http://purl.org/spatialai/onner/onner-full#publicationTitle

A text segment containing the title of a scholarly publication.
has domain
Scholarly Publication c
has range
string

publication venuedp back to ToC or Data Property ToC

IRI: http://purl.org/spatialai/onner/onner-full#publicationVenue

A text segment indicating the venue of the conference where a scholarly publication is presented.
has domain
Scholarly Publication c
has range
string

schema namedp back to ToC or Data Property ToC

IRI: http://purl.org/spatialai/onner/onner-full#schemaName

A text segment containing a schema name.
has domain
Labeling Schema c
has range
string

section numberdp back to ToC or Data Property ToC

IRI: http://purl.org/spatialai/onner/onner-full#sectionNumber

A text segment containing a section number.
has domain
Section c
has range
string

section titledp back to ToC or Data Property ToC

IRI: http://purl.org/spatialai/onner/onner-full#sectionTitle

A text segment containing a section title.
has domain
Section c
has range
string

status assignment datedp back to ToC or Data Property ToC

IRI: http://purl.org/spatialai/onner/onner-full#statusAssignmentDate

A specific date and time at which a particular status is assigned to a labeled term (also known as a named entity).
has domain
Labeled Term Status c
has range
date Time

system versiondp back to ToC or Data Property ToC

IRI: http://purl.org/spatialai/onner/onner-full#systemVersion

A text segment containing the version number of an NER system.
has domain
NER System c
has range
string

table numberdp back to ToC or Data Property ToC

IRI: http://purl.org/spatialai/onner/onner-full#tableNumber

A unique table number within a document.
has domain
Table c
has range
non Negative Integer

Namespace Declarations

onnerhttp://purl.org/spatialai/onner/onner-full#
bfohttp://purl.obolibrary.org/obo/bfo.owl#
birohttp://purl.org/spar/biro#
citohttp://purl.org/spar/cito#
dctermshttp://purl.org/dc/terms/
deohttp://purl.org/spar/deo#
docohttp://purl.org/spar/doco#
fabiohttp://purl.org/spar/fabio#
iaohttp://purl.obolibrary.org/obo/IAO_#
obohttp://purl.obolibrary.org/obo#
owlhttp://www.w3.org/2002/07/owl#
pohttp://purl.org/spar/po#
rdfhttp://www.w3.org/1999/02/22-rdf-syntax-ns#
rdfshttp://www.w3.org/2000/01/rdf-schema#
skoshttp://www.w3.org/2004/02/skos/core#
xmlhttp://www.w3.org/XML/1998/namespace
xsdhttp://www.w3.org/2001/XMLSchema#

This HTML document was generated using Widoco, a program developed by Daniel Garijo, and the Cross Referencing Section was generated using LODE, Live OWL Documentation Environment, developed by Silvio Peroni.